Skip to Main Content
Oracle APEX Component + Claude Code Animate email input

Proxmox Email Notifications

System Administration
Proxmox Email Notifications

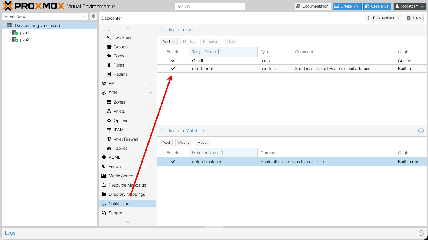
From the  Datacenter, Click on Notifications and add a Notification Target

Step 1 – Generate Google App Password

  • Login to Google Workspace
  • Go to Google Account → Security
  • Enable 2-Step Verification
  • Open App Passwords
  • Create password for Mail / Other (Oracle Linux)
  • Copy the generated 16-character password

Step 2 – Create a Notification Target

  • Create a new Notification
  • (1)  Provider server information (Google) use Encryption: STARTTLS and Port: 587
  • (2) Username: Email for the App Password request and Generated Password from Google 
  • (3) From Address: Is the email that will be receiving notifications
  • (4) Additional Recipients: Is the email for the user(s) that will be receiving email notifications

Step 3 – Notification Watcher

  • Click on “Targets to Notify”
  • Change the target from “mail-to-root” to “Gmail”

Step 4 – Test Email

  • Click on the Test button
  • Check your email inbox